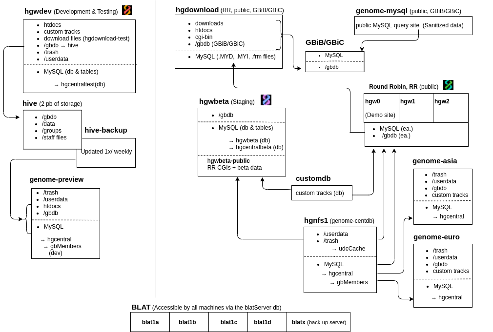
System Architecture Map

From Genecats
Jump to navigationJump to search

System Architecture Map helps visualize machine structure in our software and hardware ecosystem.

GBSysArchMapF2.png

Created by Conner Powell in 2020, ticketed in #23811.